SAP Material Management

MIRO SAP Invoice Verification?

MIRO Post an Invoice?

MIRO How to Perform Invoice Verification in SAP?

MIRO Incoming invoice?

MIRO SAP tcode for enter incoming invoice?

What is MIRO in SAP?

How to do invoice verification in SAP?

Incoming Invoice (MIRO)

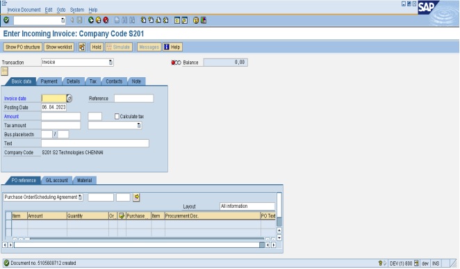
Enter MIRO in the command prompt and press enter key. Enter the invoice date, Posting date, reference number, Amount (Included GST), Click calculate tax and type the text and enter the purchase order number and press enter key vendor details will be displayed and press enter key.

Wittty Technologies
Enter the tax code and press enter key.
Wittty Technologies
Click payment to enter the baseline date and press enter key.
Wittty Technologies
Click stimulate to view the entry and click Post.
Wittty Technologies
Document no is created.
Wittty Technologies